Hiddit

A court booking application that helps user to find a court at the time they want.
Through this service, users don’t have to waste time and effort to find out which court is available at what time.

Please excuse that I’m not describing all the processes and ideas because it’s not launched yet.

 

Date: 2023 ~ now

Role: Ideation, Research, Design

Brief: Sports court booking service

 

Home
User can choose sports category, date, time, and court available at that time


Court detail

User can check detail information such as pictures, reviews, address, description, and other available time slots. User can just skip reading, and book a court right away.


Booking

User can check their booking information whether it’s upcoming or past.


Inbox

User and court owner can text each other when they have booking


 

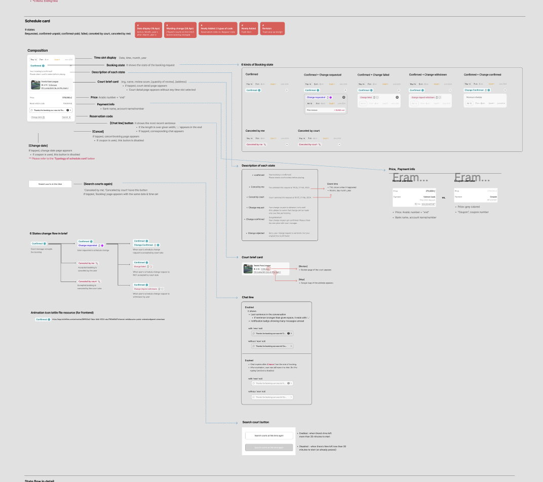
Sample screenshots of Figma work

Next
Next

Talking with AI: Optimal UX in ‘multiple-command’ tasks